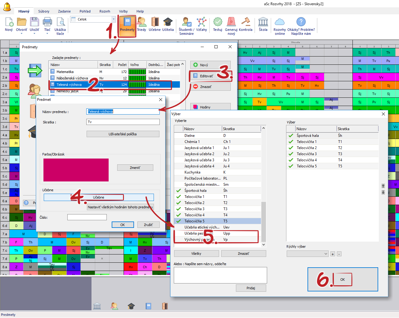
Učebne pre daný predmet
Po kliknutí na Predmety… v menu Predmety / Podmienky sa objaví nasledovné dialógové okno:
Tu je možné určiť učebne, v ktorých sa môže daný predmet vyučovať.
Túto funkciu je možné použiť dvomi rôznymi spôsobmi:
1. Zakaždým po pridaní novej hodiny, program vyplní učebne, podľa zadaného predmetu a tak vám ušetrí námahu počas zadávania. Samozrejme, vždy je možné učebne zmeniť, ak to niektorá hodina vyžaduje.
2. Druhou možnosťou je použiť tlačítko 'Nastaviť všetkým hodinám tohto predmetu'.
Takto môžte zmeniť učebne aj pre tie hodiny, ktoré ste už raz zadali.
English
Deutsch
España
Francais
Polish
Russian
Čeština
Greek
Lithuania
Romanian
Arabic
Português
Indonesian
Croatian
Serbia
Farsi
Hebrew
Mongolian
Bulgarian
Georgia
Azerbaijani
Thai
Turkish
Magyar