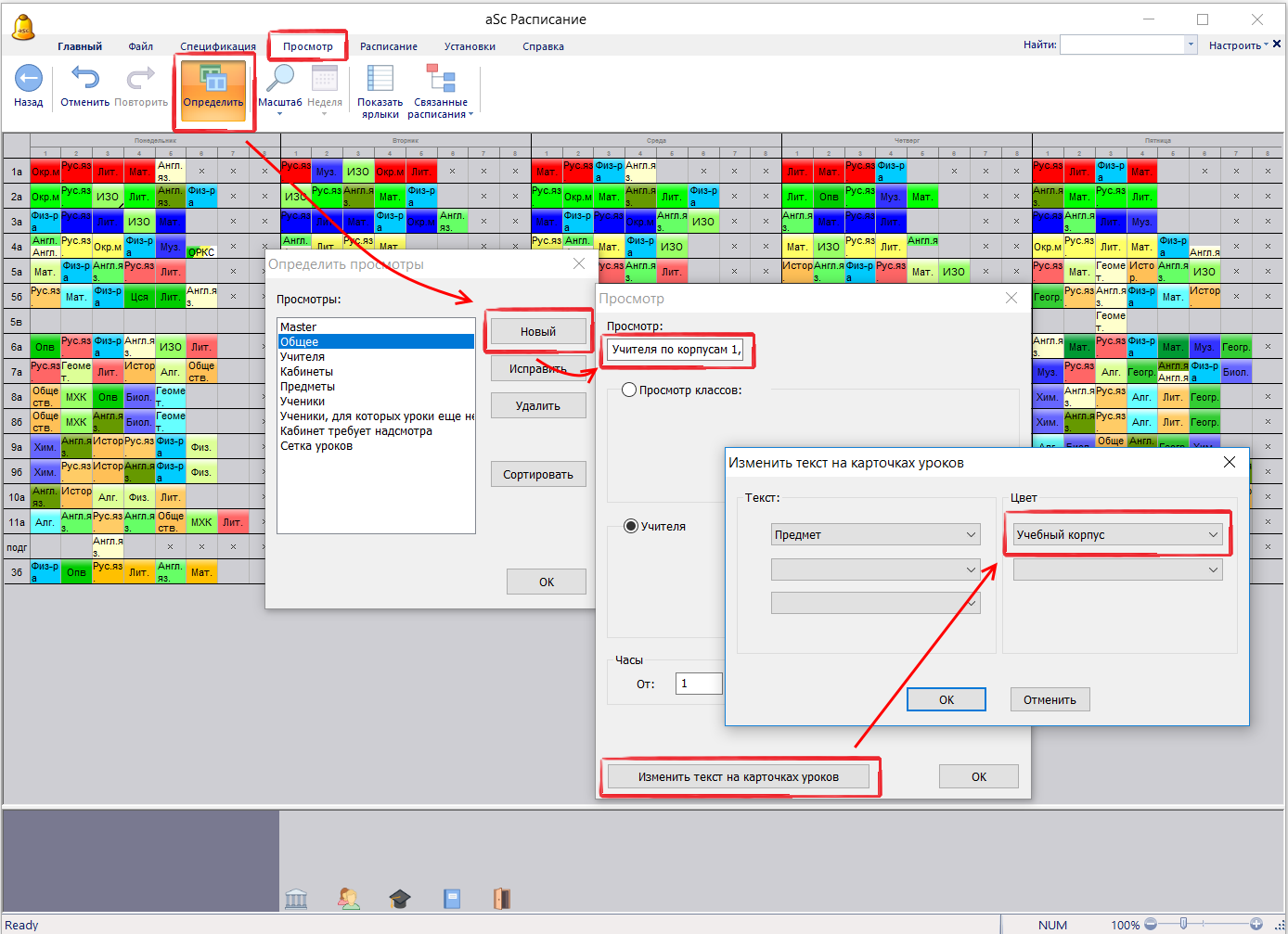
Показать расписание в красках здания
Вы можете изменить любой просмотр.
Например, так можно изменить окраску расписания учителей, чтобы их расписание было в красках здания.
Таким образом можно быстро увидеть, когда изменяется место урока (здание или корпус уч. заведения) для учителей:
Примечание: уроки белого цвета на картинке выше - еще без кабинетов; так можно и быстро найти такие уроки.
См. также:
Быстрая модификация основного окна
English
Slovenčina
Deutsch
España
Francais
Polish
Čeština
Greek
Lithuania
Romanian
Arabic
Português
Indonesian
Croatian
Serbia
Farsi
Hebrew
Mongolian
Bulgarian
Georgia
Azerbaijani
Thai
Turkish
Magyar